Comando: Asignar E/S
Símbolo: 
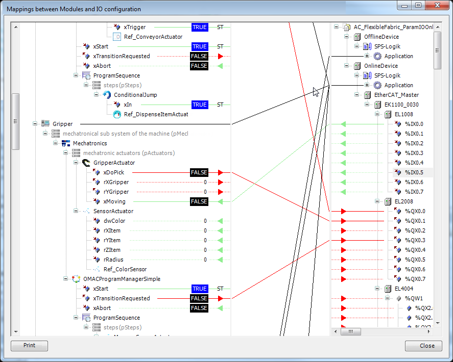
Este comando (categoría "Compositor") abre un cuadro de diálogo para definir la asignación entre módulos y E/S configuración.

En el lado izquierdo del cuadro de diálogo, todas las entradas y salidas de los módulos se muestran en una estructura de árbol según la árbol de módulos. En el lado derecho se encuentra la estructura del árbol de dispositivos.
Las conexiones de los módulos de nivel superior a las aplicaciones se dibujan de acuerdo con la configuración de los módulos de nivel superior. Esta conexión no se puede cambiar en este cuadro de diálogo.
Las entradas se muestran con una conexión verde y una flecha verde; las salidas se muestran en rojo.
Las entradas o salidas abiertas (sin conexión) se muestran con una línea de puntos.
En caso de que una expresión ST esté asignada a la entrada resp. salida, la conexión se mostrará con un "ST".
Las conexiones entre módulos y dispositivos solo son posibles de entrada a entrada o de salida a salida. Además, ambas conexiones deben tener un tipo de datos compatible. Las conexiones entre módulos sólo son posibles de entrada a salidas y viceversa. No es posible realizar conexiones entre dispositivos.
Para crear una conexión se debe seleccionar la entrada o salida abierta. Un pin seleccionado se muestra con un fondo azul. Las entradas y salidas se conectan mediante arrastrar y soltar. Un destino de conexión válido o no válido se indica con diferentes punteros del mouse. Las conexiones existentes se eliminarán si la entrada o salida está ocupada.
Si un dispositivo o módulo está colapsado, la conexión se dibujará en negro porque posiblemente no se pueda determinar la dirección de los datos.
Si se contrae aún más (por ejemplo, el dispositivo superior), las conexiones también se ocultarán. Esto se hace para mejorar la visión general porque el grosor de la línea se puede reducir en el área central.
Si se selecciona una conexión en el lado izquierdo o derecho, el dispositivo correspondiente se expandirá si está colapsado.
Las flechas muestran la dirección de los datos. Un dispositivo colapsado muestra flechas verdes y rojas si el dispositivo usa entradas y salidas. Si solo hay entradas o salidas, también se muestra la dirección de los datos.
En modo online los valores de los parámetros se muestran en el lado izquierdo. Los valores no se pueden cambiar en esta vista.
Con un doble clic en un módulo o dispositivo se abre el objeto correspondiente en el editor.
Sugerencia
¡Las conexiones también se pueden establecer a través de los límites de la aplicación!
Sugerencia
Si una instancia de módulo está asignada al grupo de POU, las líneas de conexión aparecen atenuadas. En esta situación, no se pueden crear asignaciones de IO, pero se pueden eliminar las asignaciones existentes.
Imprimir: Este comando permite imprimir las asignaciones de E/S, que están configuradas, en un estilo de descripción general.